VK_KHR_draw_indirect_count

Promoted to core in Vulkan 1.2

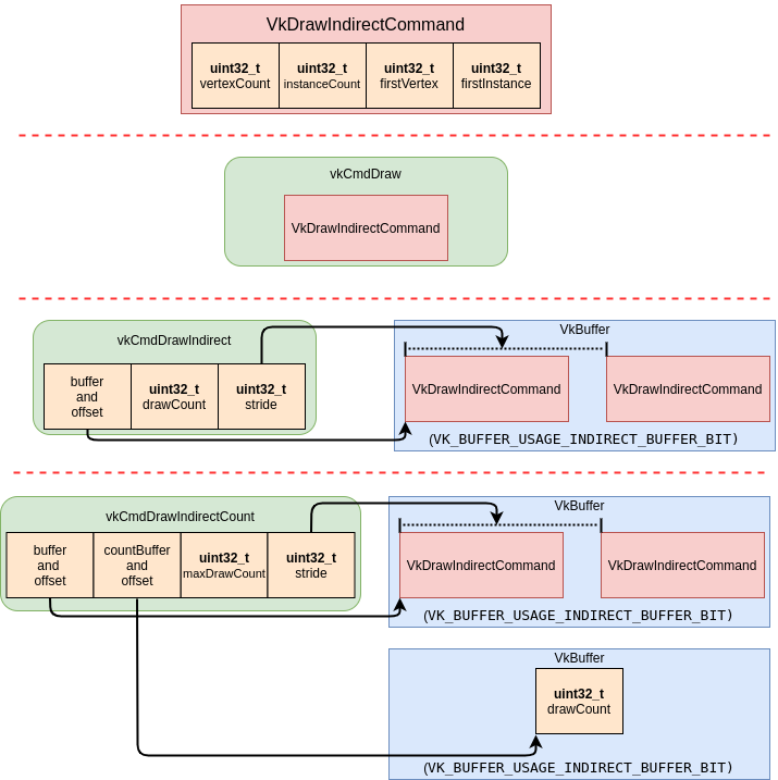
Every call to vkCmdDraw consumes a set of parameters describing the draw call. To batch draw calls together the same parameters are stored in a VkBuffer in blocks of VkDrawIndirectCommand. Using vkCmdDrawIndirect allows you to invoke a drawCount number of draws, but the drawCount is needed at record time. The new vkCmdDrawIndirectCount call allows the drawCount to also be in a VkBuffer. This allows the value of drawCount to be dynamic and decided when the draw call is executed.

The vkCmdDrawIndirectCount and vkCmdDrawIndexedIndirectCount function can be used if the extension is supported or if the VkPhysicalDeviceVulkan12Features::drawIndirectCount feature bit is true.

The following diagram is to visualize the difference between vkCmdDraw, vkCmdDrawIndirect, and vkCmdDrawIndirectCount.

VK_KHR_draw_indirect_count example