VK_KHR_draw_indirect_count
Promoted to core in Vulkan 1.2 |
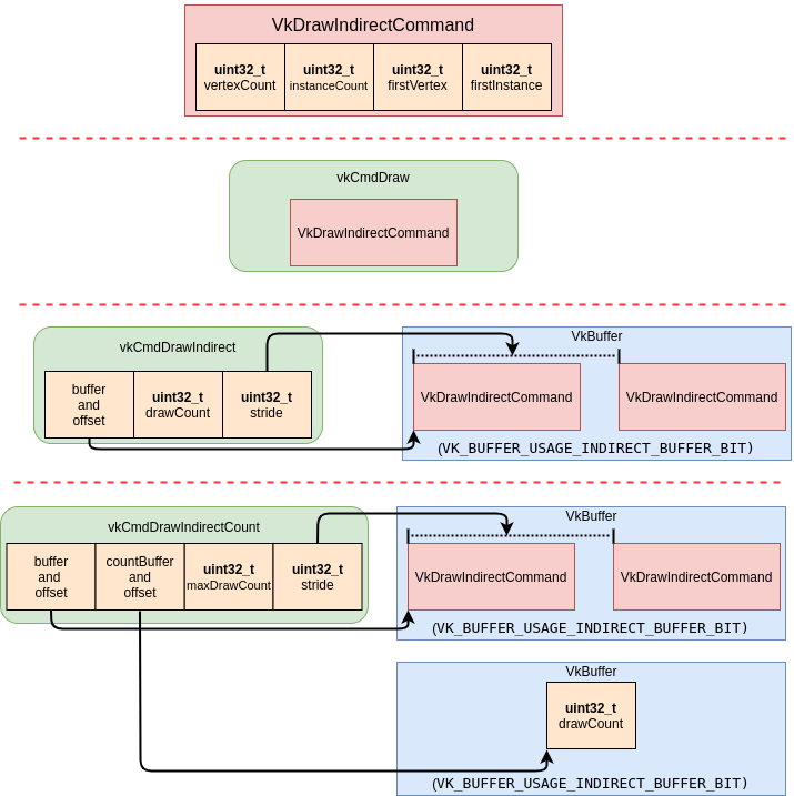
Every call to vkCmdDraw
consumes a set of parameters describing the draw call. To batch draw calls together the same parameters are stored in a VkBuffer
in blocks of VkDrawIndirectCommand
. Using vkCmdDrawIndirect
allows you to invoke a drawCount
number of draws, but the drawCount
is needed at record time. The new vkCmdDrawIndirectCount
call allows the drawCount
to also be in a VkBuffer
. This allows the value of drawCount
to be dynamic and decided when the draw call is executed.
The |
The following diagram is to visualize the difference between vkCmdDraw
, vkCmdDrawIndirect
, and vkCmdDrawIndirectCount
.
