VK_KHR_draw_indirect_count
|
Promoted to core in Vulkan 1.2 |
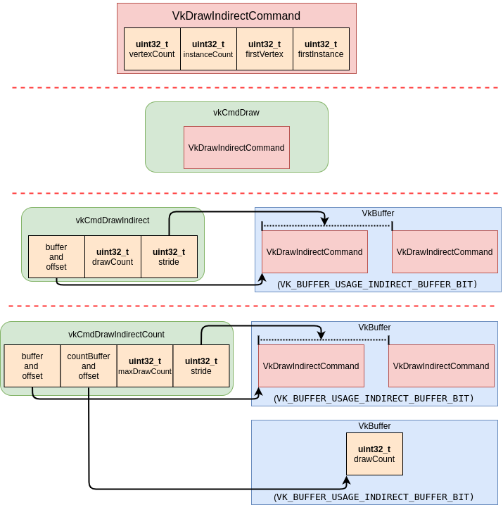
Every call to vkCmdDraw consumes a set of parameters describing the draw call. To batch draw calls together the same parameters are stored in a VkBuffer in blocks of VkDrawIndirectCommand. Using vkCmdDrawIndirect allows you to invoke a drawCount number of draws, but the drawCount is needed at record time. The new vkCmdDrawIndirectCount call allows the drawCount to also be in a VkBuffer. This allows the value of drawCount to be dynamic and decided when the draw call is executed.
|
The |
The following diagram is to visualize the difference between vkCmdDraw, vkCmdDrawIndirect, and vkCmdDrawIndirectCount.